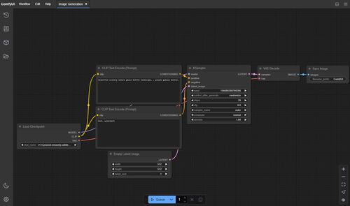
皆さんは「Stable Diffusion」などの画像生成AIを使っていて、こんな風に思ったことはないだろうか? 「もっと細かく設定を調整したい」「複数のモデルを組み合わせて使いたい」「自分だけのワークフローを構築したい」――そんな願いを叶えてくれるのが、今回…
引用をストックしました
引用するにはまずログインしてください
引用をストックできませんでした。再度お試しください
限定公開記事のため引用できません。